求知 文章 文库 Lib 视频 iPerson 课程 认证 咨询 工具 讲座 Model Center 汽车系统工程   模型库  
会员   
订购 | 案例 | 建模扩展语言 | 模型框架 | 学习资源 | 培训&咨询 | 解决方案 | 用户组 | 客户专区 | 联系我们
  889 次浏览  3 次
测试架构师
测试驱动器
集成测试
学习资料
 
产品简介:基于Test Architect的测试
作者:俎涛 (火龙果科技)
 
视频:测试架构驱动的测试-测试工具 Test Architect
解决的问题
当软件部署到用户环境后,需要执行用户环境的验收测试,当前存在如下问题:
  • 软件被分散部署到许多客户端和服务器,完整的集成测试难以执行。
  • 功能测试、性能测试、可靠性测试、易用性测试独立进行,存在大量重复测试。
  • 测试缺乏统一的管理,经常有的机器上的软件测试不到位。
  • 当软件更新后,需要重复所有的,费事费力。
TestArchitect 是面向用户环境的验收测试工具,可以让验收测试:
  • 支持多个客户端和服务端的分布式系统的集成测试。
  • 提供测试主控界面,对多个客户端和服务端的测试的测试进行集中管理。
  • 支持功能、性能、可靠性、易用性测试的继承性,提高测试效率。
  • 提供测试复用能力,极大的减少类似节点的回归测试的工作量。
产品简介
TestArchitect 是基于测试架构的自动化测试工具,可以:
  • 自动识别软件的界面和接口,作为被测对象。
  • 构建基于产品功能的测试架构,作为测试框架。
  • 关联功能、性能、可靠性和易用性的质量标准。
  • 实现功能、性能、可靠性和易用性测试的继承性。
TestArchitect 由 3 部分构成:
  • 测试管理端 TestArchitect :
    • 对用户环境的应用进行分析,识别界面和接口,构建测试架构,
    • 设计测试用例:支持界面测试和接口测试
    • 下发测试用例给测试工具
    • 调度测试工具执行测试用例
    • 接收测试工具上报的测试结果和 bug
    • 查看测试结果,进行 bug 统计分析
  • 界面测试工具 UI Test :对具有 GUI 界面的应用软件进行测试。
    • 解析被测的 GUI 应用,识别界面和控件
    • 接收界面测试用例
    • 执行测试用例
    • 上报测试结果和 bug
  • 接口测试工具 interface Test :对具有接口的服务进行测试。
    • 解析被测的服务,识别接口
    • 接收接口测试用例
    • 执行测试用例
    • 上报测试结果和 bug
使用场景
1. 需求工程师进行需求分析
2. 设计师进行系统设计
3. 开发工程师进行软件开发
4. 测试工程师基于测试架构进行测试:
1) 对系统进行分析,构建测试架构
2) 基于测试架构进行功能测试、性能测试、可靠性测试、易用性测试。包括:
           •  测试用例设计
           •  测试自动化执行
           •  测试报告
3} 当系统发生变更后,执行回归测试:复用已有的测试架构和测试用例。
 
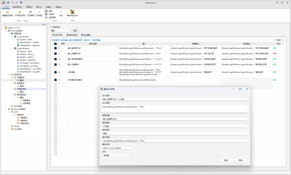
测试工具界面截图
GUI自动化测试
功能测试
 
性能测试
 
易用性测试
 
接口自动化测试
功能测试
 
性能和可靠性测试
如果您希望了解更多信息:
•  欢迎访问建模者频道 http://www.sysml.org.cn/
•  也欢迎直接联系我们 teacher@uml.net.cn, 010-62670969

 

889 次浏览  3 次