求知 文章 文库 Lib 视频 iPerson 课程 认证 咨询 工具 讲座 Model Center   Code
会员   
订购 | 案例 | 学习资源 | 培训&咨询 | 解决方案 | 模型框架 | 用户组 | 客户专区 | 联系我们

2025 年 5 月 5 日, EA 17.1 正式版发布,新增了很多特性,工具链 MBSE-X 同步更新,具体更新内容如下:

产品 更新内容
建模工具 EA ( EA 17.1 正式版 ) 新增:支持通过建模方式建立自定义透视图,并可以发布以便分享
新增:扩展了其对数据仓库技术的数据库工程支持。
新增:企业数据仓库的建模,包括透视图、模式和工具箱
增强:Actor 和 Component 元素的继承属性隔间的显示
扩展:增加了模型的版本变化时间轴的跟踪
新增:提供模型图的智能放置和参考线
新增:可以通过拖动把元素绑定到连接关系
新增:外部数据集成支持批量双向同步
增强:代码分析与模型提取
增强:Model Builder,在原来' Create from Pattern '的基础上更易于使用
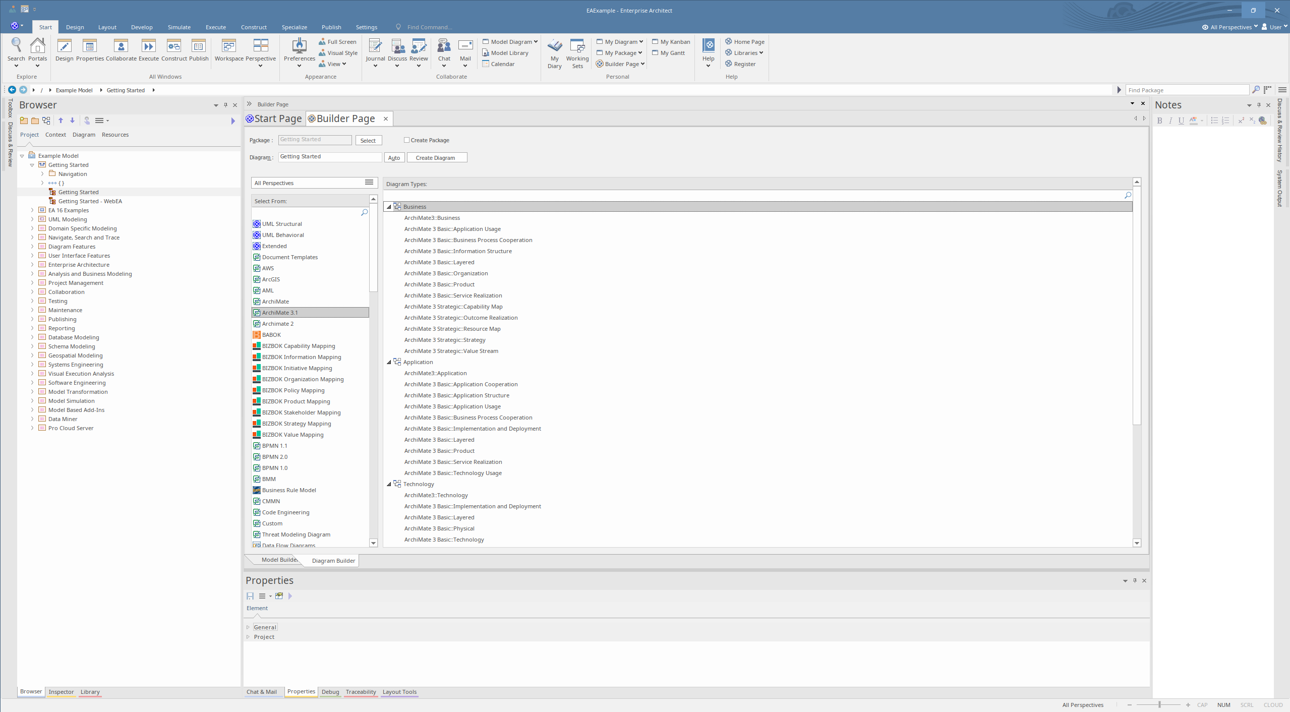
增强:在原来 'Add Diagram' 基础上改名Diagram Builder ,功能更简化方便
新增:提供了用于管理快照以及将软件包与 File 或 TAM 进行比较的调用文件
新增: Office 2022 视觉样式
增强:Prolaborate的使用仪表板筛选器简化数据
增强:Prolaborate的列表视图和内联编辑器
增强:Prolaborate中使用 Pages 实现无缝模型
新增:Prolaborate中可在版本浏览器中高亮显示差异
测试架构师 ( 新增工具)
自动识别软件的界面和接口,作为被测对象。
构建基于产品功能的测试架构,作为测试框架。
关联功能、性能、可靠性和易用性的质量标准。
实现功能、性能、可靠性和易用性测试的继承性。
文档连接器 DocLinker ( 新增插件 )
把生成的文档和模型建立连接关系,实时同步模型和文档的连接关系。
随时跟踪模型和文档的关联关系,快速定位。
功能安全管理器( 新增插件 )
支持 ISO26262全周期功能安全。
支持 HARA分析。
支持 FEMA分析。
支持 FTA。
支持 功能安全需求跟踪。
效能分析器 可以对系统设计的效能属性进行计算、分析出超限的属性,并可以生成统计图,导出Excel文档。
测试驱动器 TestDriver
基于需求用例生成测试用例
跟踪测试用例和需求用例的状态
分析测试用例对需求的覆盖率。
配置管理器 可以基于模型之间的关系进行关联复用。
例如:特性->功能-> 模块->软件->硬件
建模向导 新增:整车功能开发建模向导
新增:一个功能开发建模向导
新增:数据治理建模向导
新增: UAF 建模向导
MBSE 平台 iSpace 新增: UML 和 Sys ML 建模工具
新增:模型计算仿真
新增: C++ 代码生成
模型发布与管理 WebEA 新增:基于模型的在线代码浏览
新增:基于模型的在线文档生成与编辑
新增:模型分享与访问控制
修改:模型图和模型元素的界面布局,更加易于操作。
模型管理器 ModelManager 新增:模型库的备份功能
修改:模型对比提供更方便的批量选择
自动建模器 AutoModeler 修改:场景描述的分析视图
完善:职责分配
去掉:职责关系图
需求管理器 ReqManager 新增:可扩展跟踪表
模型检查器 Checker 完善:接口列表的内容,支持无端口的子系统之间的接口列表
文档生成器 DocGenerator 新增文档生成模式:模型同步生成对应结构的文档。
系统仿真器 Simulator 新增:功能执行的逻辑检查功能。
代码工程师 CodeEngineer 新增:对宏指令的支持。
新增:对 C++ 的支持。
新增:对任务分析的支持。
质量管理器 Qualitor 新增:功能评价指标,服务评价指标,接口评价指标
集成测试 Integrator 无变化

 

ENTERPRISE ARCHITECT 17.1 

今天的决策决定了明天的行动

这是一个复杂且易于使用的建模与设计平台,旨在满足现代需求,完美地融合了探索与创新。掌握当下,展望未来,构建一个既强大又深远的动态模型。您的模型将作为指南针,推动您的愿景、团队目标和公司轨迹。

建模、协作和治理

工具、技术和框架

Prolaborate 5.5(英语)

试用版 Download Enterprise Architect 16 Registered
用户可以下载 EA17.1 试用版


建模、协作和治理

Some Image

基于模型的视角集

使用新的“模型视角”技术可以直接在图表中建模并发布自定义的 Enterprise Architect 视角。Enterprise Architect 拥有丰富的界面,这项新技术允许你根据自己的角色和任务定制一个专注的用户界面。该技术中还包含新的模型模板,帮助你起步,并为定制工具栏、功能区、工具箱和图表类型提供基础,这些都可以基于一个或多个安全配置集。
视角技术提供:
  1. 模型模板:使用模型模板快速开始构建自定义视角。
  2. 模型视角工具箱:提供开箱即用的视角、技术模板、功能区类别元素和功能区组属性。
  3. 发布与导入命令:通过添加到“Specialize”功能区菜单中的命令,轻松将包发布为视角,或将包导入为视角。
  4. 内部视角 Stereotype:允许安全组访问现有视角及基于模型的视角。
  5. 卸载视角工作区:用于卸载之前加载的视角工作区的命令。
APM、BCM 和 TPM 加速器

Enterprise Architect 17.1 附带了专门设计的基于模型的视角,用于加速应用组合管理(APM)、业务能力建模(BCM)和技术组合管理(TPM)。

这些加速器提供:
  • 专用工具和模板:为 APM、BCM 和 TPM 预配置的视角,提供所需的工具、模板和工作流程。
  • 高效与生产力:通过简化流程和减少设置时间,加快项目启动和执行。
  • 最佳实践集成:将行业最佳实践纳入建模环境,确保对应用、业务能力和技术组合的稳健管理。
即时激活视角

一旦激活,自定义视角将立即对模型生效,根据用户的安全组修改他们的 UI 和视角。这为不同的安全组提供了一种强大的聚焦方式,使其获得所需的工具和技术。用户可以在多个视角之间切换,以满足不同的需求。

增强的自定义与扩展

基于模型的视角使得在 Enterprise Architect 中自定义和扩展现有技术变得更加容易。通过使用模型视角,您可以:

  • 简化自定义:根据角色和任务调整界面和工具集,确保用户仅访问所需工具,避免不必要的复杂性。
  • 扩展技术:通过添加或修改工具栏、功能区、工具箱和图表类型来适配独特的项目需求。
  • 面向角色的界面:创建专注的用户界面,通过与角色需求对齐的工具与功能提升工作效率。
  • 无缝集成:将新视角平滑地集成到现有工作流程中,降低学习曲线,提高工作效率。
  • 动态适应性:轻松切换不同视角,以适应项目变化,确保所有团队成员使用最合适的工具与视图。
针对特定群体的视角

Enterprise Architect 17.1 还包含针对特定专业群体量身定制的基于模型的视角,确保每个角色都能获得最大限度提升生产力所需的工具和视图:

  1. 软件工程师:支持软件开发流程和工具的定制视角。
  2. 系统工程师:为系统工程任务定制的界面,确保高效的工作流程管理。
  3. 数据建模师:聚焦数据建模工具与技术的视角,增强数据管理和分析能力。
  4. 应用架构师:用于设计和管理应用架构的定制视图和工具。
  5. 业务架构师:与业务架构方法论和工具保持一致的视角,支持战略规划和分析。
  6. 技术架构师:为技术架构任务设计的界面,确保有效的技术组合管理。
Enterprise Architect 17.1 的基于模型的视角使您能够创建高度定制且高效的建模环境,契合组织的独特需求并提升整体生产力。

使用数据仓库模式

协同建模,定义企业的数据仓库

Enterprise Architect 17.1 扩展了对数据仓库技术的数据库工程支持。用于数据仓库模式的 MDG 技术提供了用于构建数据仓库技术架构的配置文件:
支持专用的数据仓库数据库:
  • Amazon Redshift
  • Azure Synapse
  • Google BigQuery
  • Snowflake
  • Teradata


混合 / 分析型数据库与平台:
  • Apache Hadoop
  • Apache Spark
  • Apache CouchDB
  • MongoDB
  • Pentaho


可用于数据仓库的传统数据库:
  • IBM DB2
  • Firebird
  • MS Access
  • MySQL
  • Oracle
  • PostgreSQL
  • SQL Server
  • SQLite
每种数据仓库技术的 UML 配置文件都包含了使用相应数据定义语言(DDL)创建的该技术构造的原型。

原型的标记值捕捉了技术构造的属性。

可导入现有的 DDL,将当前数据仓库的配置引入模型;也可生成新的 DDL 定义,用于您的数据仓库系统。

* 在测试阶段,一些技术仍在开发中

企业级数据仓库

解锁一种标准化的方法,用于建模和表示数据仓库系统中常见的概念、元素和关系。

各种规模以数据为核心的项目都由跨学科团队组成,从高层管理人员到数据科学家和技术工程师。使用 Enterprise Architect 作为建模平台,数据相关方可以整合分散的想法,确保项目带来即时且可衡量的业务和技术价值。

数据团队可以建模数据采集、摄取、可视化需求和数据管道背后的战略意图,在多个层面创建相互关联的表达模型。最终生成的模型使数据相关方能够理解、可视化并管理整个组织中的数据使用情况,包括数据管理、治理和安全性。

数据仓库技术包含视角、建模模式、图表和工具箱。
数据仓库建模模式的广泛集合包括:
  • 政策文档
  • 审计文档
  • 数据质量
  • 数据生命周期
  • 数据角色与职责
  • 数据术语表
  • 数据原则
  • 物联网(IoT)用例
  • 物联网(IoT)用例示例
  • 物联网(IoT)需求
  • 数据科学

视角、模式与工具箱

视角
使用数据仓库视角,可以获得专注于数据仓库管道建模的视图和模型,而不会被其他功能分散注意力。设置数据仓库视角可确保数据仓库图表、其工具箱及该视角相关的其他功能默认可用。
模型模式
数据仓库模式包含一组有价值的模板和示例,帮助你快速启动。模型模式包含的内容可以注入到项目浏览器中选定的位置,并通过扩展或定制来满足你的需求,开始建模。
物联网(IoT)有三组模型模式。其中一组为关键方面提供示例,包括从物联网设备及其他来源采集数据、将数据摄取到数据仓库存储设备,以及基于业务相关方需求创建商业智能可视化。
数据建模者和其他相关方可以使用模型模式(包括企业数据图像)来表示数据仓库概念。

图像集包括:
  • 个人身份信息图像
  • 物联网图像
  • 数据存储图像
  • 业务可视化图像
将这些图像集下载到模型库中一次,然后在模型图的合适位置使用这些图像。
图表与工具箱
数据仓库技术允许你为数据仓库设计的每个层级(业务、战略、治理、应用、技术和数据)创建集成且可追踪的图表,并为每个层级提供独立的工具箱。这些图表及其工具箱清晰地区分了每个层级中的不同元素类型。

工具、技术与框架

时间感知建模

可视化并监控模型的演变变化

体验 Sparx Systems 的时间感知建模(TAM)功能,轻松追踪并可视化系统或企业架构随时间的演进。通过 TAM,洞察新开发、功能更新及缺陷修复,帮助你在模型中保持项目发展轨迹的清晰路线图。

基线比较扩展

提升模型比较能力,现在可以比较包括本地文件、本机连接、ODBC连接及云端模型在内的多平台包。此扩展功能增强你对架构元素变更的评估及一致性维护能力。

增强的包控制

通过将模型包与本机 XML/XEA 文件、复制或分支模型以及不同版本或分支的模型包进行比较,实现高效精准的包管理。此控制级别确保对架构组件的全面分析和一致性。

引入时间线窗口

借助全新的时间线窗口,提升建模体验,支持在定义的时间段内为图表、包和元素创建快照。捕捉架构演进的关键时刻,利用这些快照加强追踪性和审计能力。

图表增强
  • 捕获当前模型图表的图像快照和基线快照。
  • 无缝创建图表快照,跟踪随时间的增量变化。

包管理
  • 在 TAM 内创建包快照和克隆以进行详细比较。
  • 比较不同版本、克隆或分支的模型包,实现全面分析。

元素追踪
  • 捕获元素的核心和完整快照,实现对变化的细粒度可见性。

版本控制与审计
  • 建立版本控制协议,追踪模型迭代过程。
  • 利用时间线窗口内的审计控制,审查基于上下文的审计历史,确保架构管理过程的透明度和责任制。

图表智能定位与辅助线

在 Enterprise Architect 17.1 中,更新后的智能定位功能确保图表元素的精准排列与对齐,让你优化布局,创建出即刻可用的高质量模型图表。

  1. 增强的捕捉点:对象现在可以捕捉在两个对象的中点位置,或调整大小以匹配图表中其他对象的宽度和/或高度。
  2. 视觉辅助线:新增视觉指示器,展示捕捉行为,包括相同大小对象、水平/垂直位置以及调整大小时的相同宽度/高度指示。
  3. 灵活布局:非嵌入子元素现在可以捕捉到不同父容器中的元素,提高图表布局的灵活性。
  4. 智能定位选项:在“布局 > 对齐”功能区新增下拉菜单按钮,包含多选捕捉、显示辅助线、捕捉元素边界、保持相同大小、相对间距、中点等选项。
  5. 边缘和中心捕捉:移动和捕捉多个元素时,提升对齐精度,捕捉到其他元素的边缘和中心。
  6. 平滑对齐:通过这些增强,实现图表对象更平滑、更精准的对齐体验。

图表拖放功能

Enterprise Architect 17.1 引入了全新的拖放功能,简化多种图表操作场景:

  • 传递项:将一个分类器拖放到 ItemFlow 上,添加为传递项。
  • 状态机触发器:将触发器拖放到状态机图中的转换线上,设置为该转换的触发器。
  • 状态行为:将活动拖放到状态机图中的状态上,应用为 'entry|do|exit' 行为,并弹出动作类型选择提示。
  • 时序图操作:将操作拖放到时序图中的消息上,设为调用的操作。
  • 信号应用:将信号拖放到时序图中的消息、发送信号动作或接收事件动作上,创建新的触发器并应用信号。
  • 连接器调整:将元素拖放到连接器上,拆分原连接器并将两端重新连接到拖入的元素(如适用)。

外部数据集成

Enterprise Architect 17.1 引入了全新的 SBPI 集成窗口用户界面,方便在各类外部数据提供商及其不同菜单层级间无缝导航。

SBPI 允许你在 Enterprise Architect 内创建外部数据元素的表示并与第三方工具链接。这些元素可被关联并用于建模活动,同时保持与第三方工具的数据同步更新。

Enterprise Architect 17.1 支持:
  • 链接第三方工具中的完整文件夹层级结构。
  • 附加与关联元素相关的 Enterprise Architect 图表图片,便于引用与追溯。
  • 添加指向 WebEA 中相关架构元素或图表的超链接。
  • 支持批量同步,实现双向数据同步。
  • “同步外部数据”设置窗口中可解决外部与本地元素的冲突修改。
这些新更新确保你的数据在所有信息系统中保持最新。

改进的无障碍性与标准

版本17增强了无障碍功能。通过 Windows 讲述人改进的对话框交互,使用户能够自信地浏览对话框标签和控件。

Windows 讲述人现在能够通过在 Enterprise Architect 中使用 Tab 键遍历,读取任何树控件或列表控件中选中的项目。


自愿产品无障碍模板?(VPAT?

Sparx Systems 还完成了 VPAT 2.5 自我评估,涵盖内容包括:
  • 网页内容无障碍指南 2.2 版本
  • 修订后的第508节(Section 508)
  • EN 301 549 信息和通信技术产品与服务的无障碍需求

如需了解更多信息,请联系我们的销售团队。

代码矿工(Code Miner)

Enterprise Architect 17.1 为你提供了完整访问 Code Miner API 的能力。新的 API 会委托所有调用给内部代码矿工来管理节点集合。你可以导入基于项目特定语法、逻辑和规则的复杂数据。
  • 实现完整的 Code Miner MFQL 查询和操作集
  • 实现一个 ICMLoadDatabase 函数,可接收文件名或现有数据库指针
  • 支持 Javascript 及模型插件的使用
该功能适用于 Enterprise Architect 的 Corporate、Unified 和 Ultimate 版本。

配置文件创建

Enterprise Architect 17.1 对配置文件创建引入了一系列增强和改进,提供了更加简洁直观的用户体验。
  • 配置文件助手对话框:属性中增强了属性和操作的可见性设置,现支持设置为空(默认)或“False”,为配置文件定制提供了更大灵活性。
  • UML 配置文件发布:发布包为 UML 配置文件的流程得到了改进,确保唯一的配置文件 ID 始终生成,提升了可靠性。
  • MDG 技术导入:新增“导入包作为 MDG 技术”选项,作为使用 MTS 文件导入技术的快捷替代方式。选中 <<mdg technology>> 包时可用,自动将子包 <<profile>>、<<toolbox profile>> 和 <<diagram profile>> 合并为 MDG 技术,实现无缝集成。
  • 图表属性添加:在配置文件图表工具箱中新增了图表属性,增强了图表的定制和管理能力。
  • 可追溯性窗口:可追溯性窗口现包含扩展关系,提升了可见性和追踪分析能力。
  • 扩展元类对话框更新:新增 ForkJoinH 和 ForkJoinV,同时简化了可用的同步选项,简化了配置文件定制过程。
  • _HideUmlLinks 属性:配置文件助手对话框中新增 _HideUmlLinks 属性,提供了更多 UML 连接的可见性控制。
  • 形状脚本增强:形状脚本新增“bookmark”和“bookmarkvalue”属性,且现在支持为包含(Include)和扩展(Extend)用例连接器定义形状脚本,增加了更多定制选项。
  • 快速连接器改进:快速连接器行为优化,确保当目标元素和连接器的 stereotype 来自不同配置文件时,连接更加准确。同时,配置文件导出标签值定义更一致,且 UML 配置文件图表的快速连接器性能提升,提供更流畅的用户体验。
Enterprise Architect 17.1 在配置文件创建方面的进步,为用户提供了功能强大且友好的建模环境,满足用户不断发展的需求。

Office 2022 视觉风格

Enterprise Architect 17.1 引入了全新的视觉增强效果——新增了“Office 2022”主题。该主题现可在“开始”功能区的“视觉风格”按钮中的“应用外观”对话框中使用,为用户提供了现代且精致的界面选项。“Office 2022”主题为您的建模环境带来了当代美学,确保视觉上吸引人且用户体验友好。

引入构建器页面

我们的最新更新带来了更直观、更简洁的界面——引入了构建器页面。

构建器页面包含两个部分:

  • 模型构建器:之前称为“从模板创建”,此工具现更易访问,帮助您轻松构建模型。您可以在构建器页面中方便地找到它。
  • 图表构建器:“添加图表”功能经过重构和改名。现在称为“图表构建器”,它为您项目中添加图表提供了更简化且更强大的方式,全部集成在新的构建器页面内。


体验这些增强带来的更高效的工作流程,使您的项目构建过程更顺畅、更直观。

推出 Prolaborate 5.5

使用仪表板筛选器简化数据

仪表板的目的是简化数据,但信息过多可能会使分析变得令人难以招架。找出关键洞察,不应像在数据堆中翻找。
Prolaborate 的仪表板筛选器通过清理数据,帮助你专注于重要信息,从而获得更清晰、更有意义的视图。
  • 全局筛选器可动态调整所有图表、报告和小组件,确保一致、统一的分析体验。
  • 已保存筛选器让你能快速返回偏好的视图,从而加快决策速度。
通过这些增强功能,你可以消除干扰,自信地做出基于数据的决策。

使用 Pages 实现无缝模型演示

在会议中演示模型往往令人沮丧 —— 不断切换包、导航复杂结构、难以保持逻辑流程。传统模型视图无法提供类似 PowerPoint 的清晰呈现方式。
Prolaborate 推出了 Pages 功能,通过将关键图表和元素细节以文档样式组织展示,使模型演示更加简洁明了。

  • 简化导航 – 无需在模型包之间跳转,所有相关内容集中在一个页面上。
  • 自定义布局 – 灵活安排内容展示顺序,确保利益相关者看到重点信息。
  • 提升可访问性 – 向不熟悉模型结构的团队共享图表和相关数据。

使用增强型内联编辑器轻松管理内容

滚动大型数据集时容易丢失表头、难以识别只读字段,或需要手动清除筛选器,这些都会拖慢你的工作效率。

  • 冻结表头:表头行固定,便于滚动时参考数据。
  • 锁定只读列:新增锁定图标,清晰区分只读字段。
  • 高级筛选功能:可在所有报告类型中轻松筛选空值、空字符串或未填字段。
  • 快速重置筛选器:清除图标可一键移除所有筛选条件,提升流畅度。

通过高亮版本差异轻松追踪更改

尽管“版本浏览器”简化了多版本的查看流程,但若想快速识别它们之间的变动,仍需高度集中注意力。现在,我们引入了一项新功能,可在版本浏览器中高亮显示差异。
  • 清晰的视觉差异 —— 立即识别版本之间的修改。
  • 精简的版本管理 —— 无需手动对比,更改内容自动高亮。
试用版 Download Enterprise Architect 17 beta
用户可以下载EA17.1试用版
423 次浏览  4 次