| 前页 | 后页 |
可执行状态机示例
示例类模型
此图显示了本主题中描述的StateMachines使用的示例类模型。

StateMachines示例
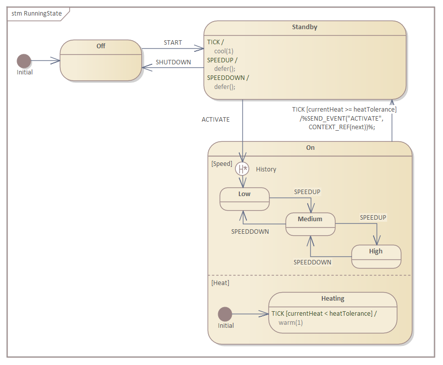
这两个图显示了两个StateMachines的定义。第一个引用另一个相同类型的StateMachine,而第二个则驱动第一个存在的实例。
顶级控制器。

示例工件
从示例类图和状态机图,我们可以创建可执行状态机,如下所示。
注意如何为每个属性设置属性值,并且元素之间的链接标识了Class模型中存在的关系。
仿真结果
运行模拟时, Enterprise Architect将在任何StateMachines中突出显示当前活动的状态。在存在StateMachine的多个实例的地方,它还将显示该州中每个实例的名称。

