| 前页 | 后页 |
数据库模型
基于模型的工程的能力是可视化,分析和设计系统各个方面的能力。能够与系统的其他模型一起查看和管理信息和数据,这提供了极大的清晰度并减少了出错的机会。 Enterprise Architect对数据建模学科提供了广泛的支持,范围从概念模型中的信息表示到数据库对象的生成。无论您是从UML模型生成数据库对象,还是将旧式DBMS反向工程到模型中进行分析,该工具功能都将节省时间和宝贵的项目资源。
Enterprise Architect支持在概念,逻辑和物理层进行信息建模。使用许多标准功能,这些模型可以互连,从而提供可追溯性。逻辑和物理模型也可以使用完全可自定义的转换引擎自动生成。可以使用功能强大的逆向工程工具导入,分析和比较旧系统。
|
|
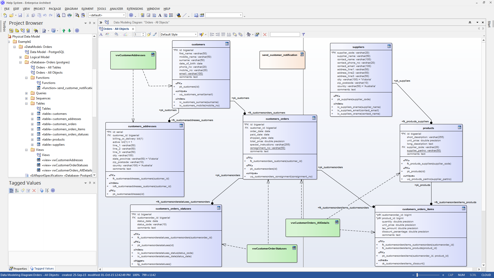
建模数据库
这组图像重点介绍了在Enterprise Architect ,Conceptual,Logical和Physical中为数据库建模的主要方法。 |
Database Builder工具可用于创建和维护物理数据模型,并可连接到正在运行的DBMS,因此您可以导入,生成,比较和更改实时数据库。
笔记
- Database Builder在Enterprise Architect的Corporate , Unified和Ultimate版本中可用。
