| 前页 | 后页 | 
建筑水平
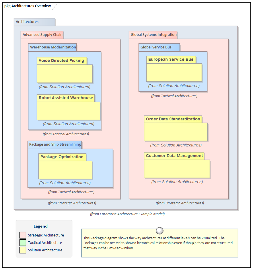
企业具有复杂且通常为分层的结构,并且需要在该结构的离散级别上创建体系结构。这种体系结构的层次结构类似于目标和功能的层次结构,并直观地与战略,计划和项目级别的划分保持一致。在小型组织中,可能会创建从战略级别到项目或功能级别的单一体系结构,但是在任何规模的企业中,通常都需要三个层次。级别的命名受到开放组架构框架(TOGAF)的影响。
- 战略性-3-5年范围内的长期
- 战术-期中-1-2年
- 解决方案-短期,为期6到12个月
Enterprise Architect具有许多强大的功能,这些功能将帮助体系结构程序对体系结构的这些级别及其相互关系进行分区和维护。
 
战略
战略架构描述了战略计划和计划,通常运行数年而不是数月。战略体系结构将提供一个长期计划,通常是对三到五年内未来的展望;对于不受动态和破坏性环境影响的行业或企业,此期限可能会更长。战略架构必须支持(或与之配合)企业的战略目标,而战术和解决方案架构必须帮助实现战略架构,否则将面临资金不足的风险。
Enterprise Architect可以用于定义和管理战略级别的体系结构,还可以帮助确保战术和解决方案体系结构保持一致以支持战略方向。战略建模技术具有许多可以利用的工具,例如可以帮助识别与信息技术相关的目标的平衡计分卡图。有很多工具,包括关系矩阵,图表和可追溯性窗口,可用于显示业务,信息,应用程序和技术体系结构的各个元素之间的关系,并确保它们都为实现战略做出了明显贡献目标。
 
战术性
战术体系结构描述了中级计划,这些计划有助于将战略级体系结构划分为可管理的组。它们通常可以运行很多年,并代表如何实现与之相关的战略体系中表达的目标的项目组合或计划级别的计划。它们充当组织解决方案级别计划并确保开发最终创造业务价值的功能的框架。
Enterprise Architect具有支持战术级体系结构并确保对战略级体系结构的分区以及对解决方案级体系结构的分区可视化的工具。路线图可用于战术体系结构的所有级别,包括业务,信息,应用程序和技术体系结构,以显示项目组合或计划级别的计划的时间顺序。
 
解
解决方案体系结构描述了一个特定的项目或功能级别的计划,通常可以在几个月而不是几年内完成。从业务角度来看,它通常专注于特定的问题或机会。同样,从技术层面来看,它通常涉及信息,应用程序和技术领域的一部分,但是在某些情况下可能需要解决其中的一些问题。
Enterprise Architect拥有丰富的工具集,可在解决方案体系结构级别提供帮助,包括定义业务目标和目的,以及将它们与信息和应用程序组件以及支撑应用程序的技术设备相关联。可以使用构造型和概要文件来定义和管理业务体系结构,以创建业务动因,目标和目的的表示形式,并可以使用从模型自动发布的图表,矩阵和文档向利益相关者展示这些内容。诸如Schema Composer,数据库构建器和UML类图之类的工具将帮助您处理信息体系结构,并且所创建的元素可以与业务体系结构相关。可以对应用程序服务,应用程序和接口进行建模,并可以定义它们之间的关系以及业务和技术体系结构的元素,并以各种视觉上引人注目的表示形式(例如图表,矩阵和列表)进行呈现。可以管理技术服务,技术节点和设备,并在适用时可以从技术参考模型中获取这些信息。
Enterprise Architect也可以用作体系结构需求管理的平台,并且可以与组成业务,信息,应用程序,技术和任何其他特定体系结构的元素相关。强大而灵活的看板工具可用于管理这些项目,并确保及时交付业务价值。
